각 라인의 시작 부분이나 끝 부분에 특정 텍스트를 추가하고 싶은 경우가 있을 수 있습니다. 그런 경우 정규표현식을 지원하는 텍스트 편집기에서 간단한 정규식으로 쉽게 텍스트를 각 라인의 앞이나 끝에 추가할 수 있습니다.
각 라인의 시작 부분과 끝 부분에 텍스트 추가하기 (feat. Notepad++, EmEditor)
무료 텍스트 에디터인 Notepad++나 유료 텍스트 에디터인 EmEditor와 같이 정규 표현식을 지원하는 텍스트 에디터에서 각 라인의 시작 부분이나 끝 부분에 원하는 텍스트를 쉽게 추가할 수 있습니다.
예를 들어, 모든 라인의 시작 부분에 특정 텍스트를 삽입하려는 경우 바꾸기 창에서 다음과 같이 설정하면 됩니다.

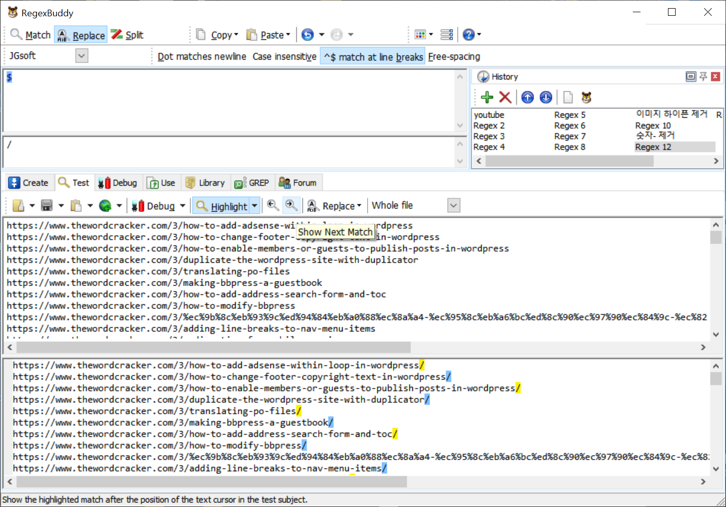
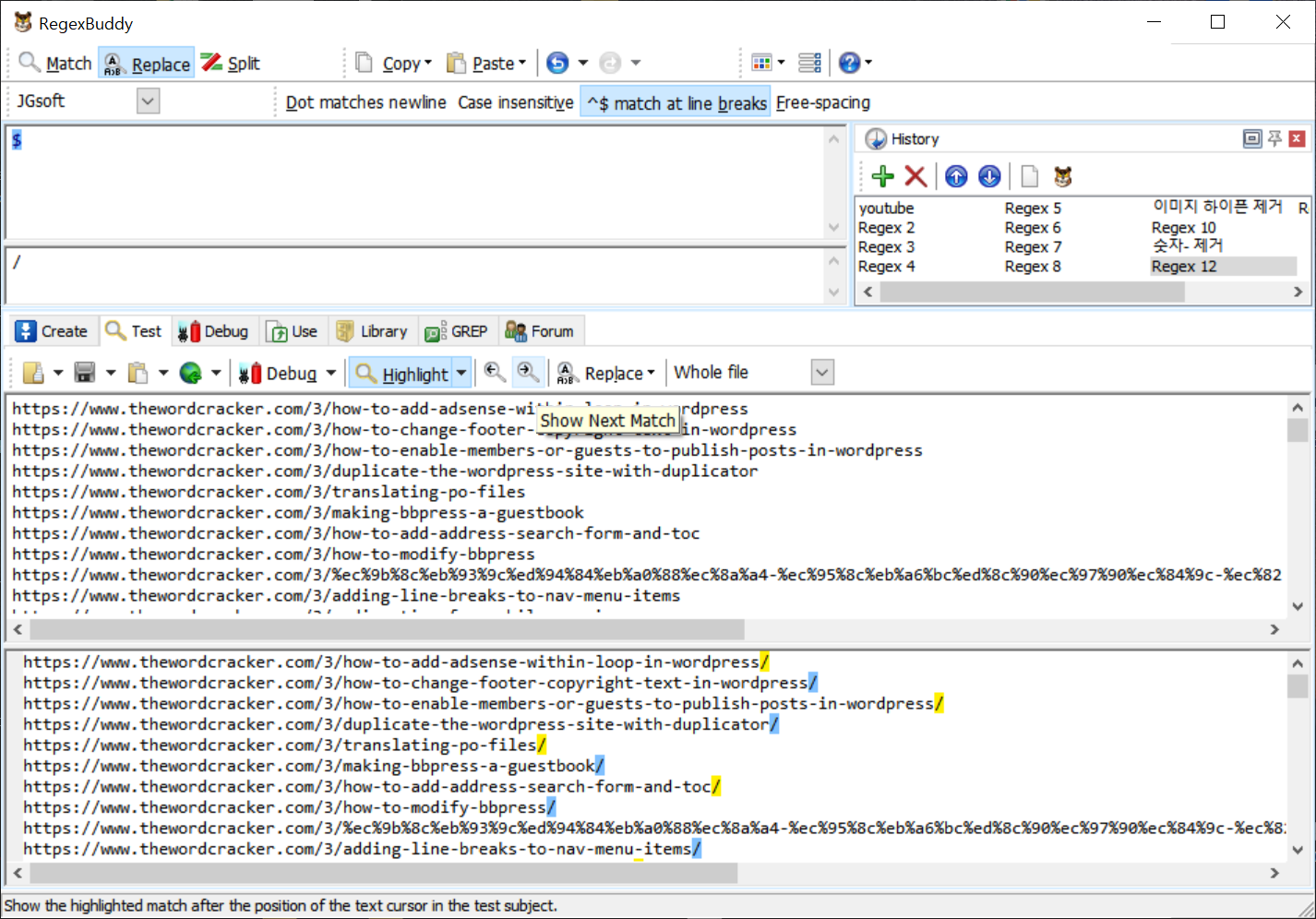
모든 라인의 끝부분에 특정 텍스트를 추가하고 싶은 경우에는 다음과 같이 설정할 수 있습니다.

앞의 두 작업을 실행하면 다음과 같이 각 줄의 앞부분과 끝부분에 텍스트가 추가됩니다.

저는 EmEditor라는 유료 텍스트 편집기를 오랫동안 사용해오고 있습니다. EmEditor의 경우에도 동일한 방법으로 가능합니다.

정규식을 조금 알면 다양한 텍스트 바꾸기 작업이 가능합니다.
정규식을 자주 사용해야 하는 경우, RegexBuddy라는 프로그램을 이용하면 수월하게 정규식을 작성할 수 있습니다.

참고
https://avada.tistory.com/2516
EmEditor 키보드 단축키(자체 정리용)
텍스트 에디터로 EmEditor를 오랫동안 사용해오고 있습니다. 이 텍스트 에디터는 아마도 일본인 개발자가 만든 것 같은데, 오랫동안 사용하다 보니 이 편집기만 사용하게 되네요. EmEditor 키보드 단
avada.tistory.com
https://avada.tistory.com/2913
네이버 서치어드바이저 웹페이지 수집 자동화(feat. WindowexeAutoMacro 매크로 프로그램)
네이버 서치어드바이저에서 매일 50개의 URL을 제출하여 페이지 수집 요청을 할 수 있습니다. 수동으로 URL을 복사한 다음, 붙여넣기 하여 수집 요청을 할 수도 있지만, 매크로 프로그램을 사용하
avada.tistory.com